Actu Smile

Un agent IA intégré à Odoo : Une nouvelle façon d’interagir avec l’ERP

  • Date de l’événement 01 oct. 2025
  • Temps de lecture min.

Parlez à Odoo comme à un collègue : l’agent IA exécute vos demandes, automatise vos tâches et accélère vos processus métiers.

Pourquoi ne pas discuter avec Odoo comme on parle à un collègue ? Après avoir intégré un chatbot IA dans l’ERP, nos équipes sont allées plus loin : elles ont développé un agent conversationnel intelligent directement connecté à Odoo.

Cet assistant IA, pensé pour simplifier l’accès à l’information et automatiser des actions métiers au sein de l’ERP, transforme le quotidien des utilisateurs. Résultat : des tâches effectuées en quelques secondes, une expérience fluide et un gain de temps concret dans tous les services.

Objectif : efficacité et réactivité

L’agent IA Odoo permet à un collaborateur de formuler une demande en langage naturel, et d’obtenir une réponse claire, structurée et contextualisée à partir des données de l’ERP. Mais cet agent ne se limite pas à la consultation : il interagit activement avec le système, en créant des enregistrements ou des activités selon les besoins exprimés.

Comment ça fonctionne ?

L’agent repose sur une architecture simple, sécurisée et efficace. Il se compose des briques suivantes :

  • Interface chat (texte ou vocal)
  • LLM (OpenAI ou Gemini) configuré via API key
  • Odoo ORM : exécution sécurisée des requêtes
  • Base de données Odoo

 

Les étapes du modèle : 

  1. L’utilisateur interagit via une interface de chat (texte ou voix).
  2. Le modèle de langage (LLM), via l’API d’OpenAI ou Gemini, comprend la demande, la traduit en requêtes pour l’ORM d’Odoo
  3. Le LLM retourne un objet JSON décrivant l’action à effectuer (modèle, méthode, domaine…). Aucune requête brute n’est générée.
  4. L’ORM exécute localement la requête et interroge la base de données Odoo et applique les droits de l’utilisateur.
  5. Les résultats sont formatés et restitués à l’utilisateur sous forme d’un message clair et synthétique par le LLM.

Le modèle identifie deux cas bien différenciés : 

  • Réponse directe : pas d’appel ORM nécessaire, le LLM répond directement (ex : réponse directe de type informative)
  • Appel de fonction : le LLM prépare une action structurée, l’ORM exécute et renvoie les résultats (ex : créer un client, ajouter un call, etc.)
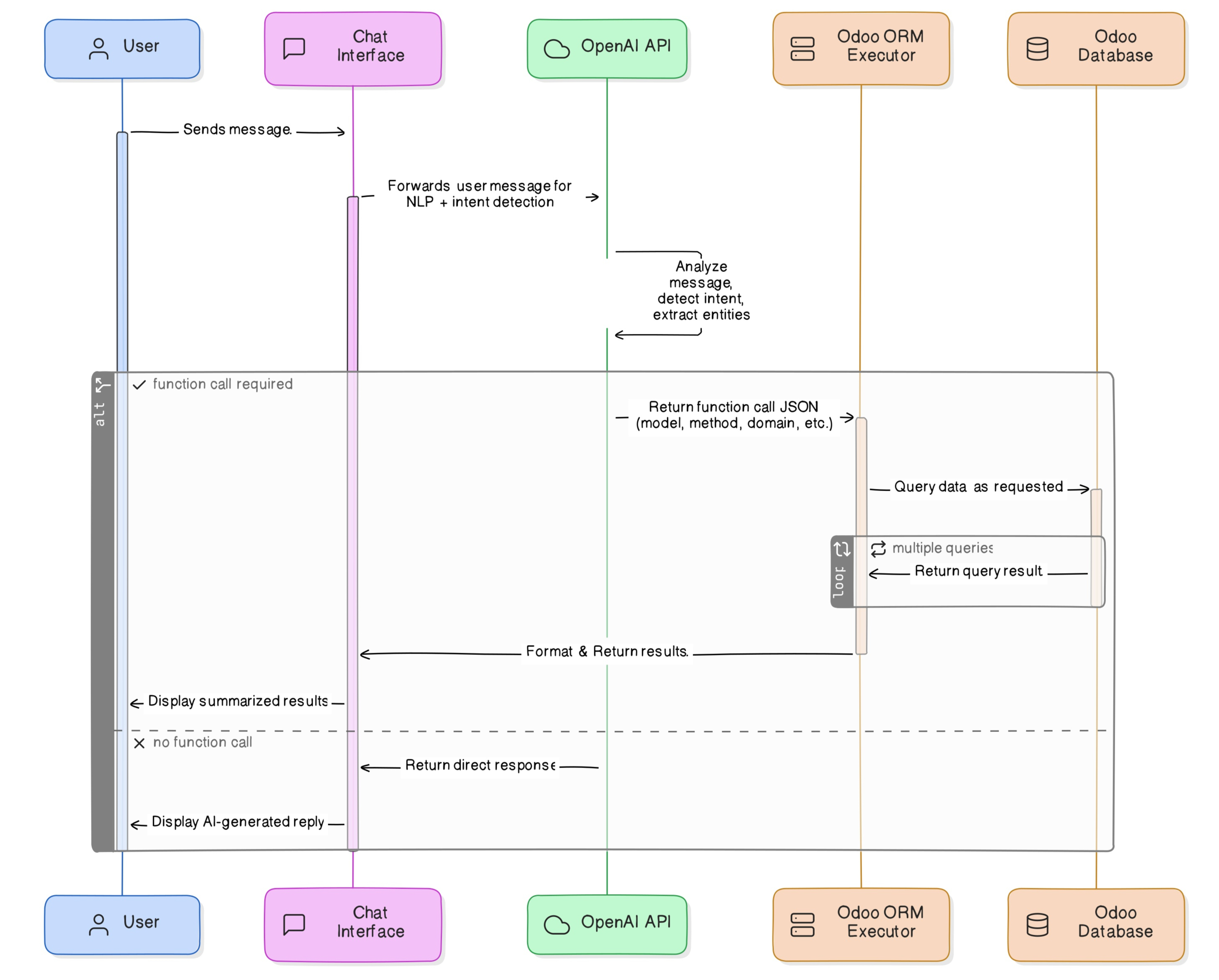
Schéma technique du modèle de l'agent IA Odoo
Schéma technique de notre agent AI Odoo. Il illustre comment une simple demande en langage naturel est traduite en action métier concrète, de manière sécurisée et efficace, sans exposer la base de données à l’intelligence artificielle.

Les points forts de l'agent IA

Sécurité et respect des droits

Le LLM n’a aucun accès direct à la base de données. Toute interaction passe par l’ORM d’Odoo, qui applique les droits d’accès de l’utilisateur. Cela garantit la protection des données sensibles et la conformité aux standards de sécurité.

 

Un assistant métier actif, pas juste un moteur de recherche

L’agent IA est capable de répondre à des questions métiers, mais aussi d’exécuter des actions :

  • Création de fiches clients : Demandez “crée un nouveau client nommé ABC Consulting”, il le fait, et vous fournit le lien direct vers la fiche.
  • Ajout d’informations : “Ajoute le téléphone 06 00 00 00 00”, il met à jour la fiche automatiquement
  • Création d’activités : “Planifie un appel sur le devis de Dupont” → il crée une activité “Call” liée à la vente, assignée au bon utilisateur, avec un résumé généré intelligemment.

L’agent est capable d’enchaîner plusieurs requêtes ORM pour répondre à des demandes complexes, comme retrouver un enregistrement, puis y attacher une tâche ou une note.

 

Flexible et modulaire

Grâce à une configuration simple par API key, on peut changer de fournisseur LLM (OpenAI, ou Gemini) sans refonte du système. L’approche JSON permet aussi d’étendre facilement les cas d’usage à d’autres modules Odoo (stocks, RH, support…).

 

Mémoire conversationnelle

L’agent prend en compte l’historique de la conversation, ce qui améliore la pertinence des réponses et permet des échanges plus fluides.

 

Accessibilité maximale

En plus du texte, l’agent est accessible par commande vocale, pour encore plus de fluidité dans les échanges.

 

Performance maîtrisée

Malgré plusieurs allers-retours API/ORM, l’exécution reste rapide : les actions sont localement traitées, les requêtes optimisées, et la réponse finale est généralement obtenue en quelques secondes.

 

Booster l’efficacité des collaborateurs

Grâce à cet agent intelligent, les collaborateurs gagnent en autonomie, en rapidité et en confort. C’est un véritable assistant numérique métier, capable de comprendre, exécuter et accompagner l’utilisateur dans son quotidien, le tout dans un environnement sécurisé et maîtrisé.

Chez Smile, nous croyons que l’intelligence artificielle appliquée aux usages métiers peut transformer en profondeur les outils ERP. Et cet agent Odoo n’est qu’un début.

Transformez votre projet Odoo avec l’IA !


Contactez nos experts Smile pour échanger sur votre projet Odoo.

Nabila Anter

Nabila Anter

Ingénieur d'étude et développement Odoo